5 Keys to (Hypothetically) Achieving a 100% Conversion Rate

“You can’t please everybody.”
That’s what they say…
But hypothetically, what if you could offer the perfect product or service, at the perfect time, and to the exact right person who needed it?
Is there a proven formula you could follow to improve your funnel conversion rate to achieve… 100%?
A perfect funnel conversion of 100% is theoretically possible.
But even if you don’t achieve it...
Hell, you can imagine how getting even 1/5th of the way would be pretty amazing for your bottom-line, right?
So, today, I’m doing something special. I’m going to teach you 5 key steps to theoretically allow you to hit a 100% conversion rate. Specifically, I’ll show you:
- My own personal conversion rate formula to bump those conversions up to 100% (or at least get them a bit closer to it).
- 5 steps to take to supercharge your conversion rate optimization and ensure visitors are converting every time they land on your page.
- Actionable strategies you can start using today to grow your conversion rate.
All right, let’s go.
Want to delegate all your marketing and funnel work done—without the headaches of hiring? Download our free guide: 33 Marketing Projects You Can Delegate to Growbo and discover how to save 100+ hours a month, grow faster, and scale without the overhead.

Step #1 to Improving Your Conversion Rate: Assume Every Conversion Takes TIME
Not everyone is going to be ready to buy from you right off the bat.
It’s a hard pill to swallow, I know.
But in actuality, the truth is much worse.
Because according to the research, it’s not just some people who won’t be ready to buy from the start. It’s most people.
We’re not talking 51% either. Or 70% or even 80%. I mean 96% of visitors won’t buy your product or service at the outset according to data from Marketo.

That’s where lead nurturing comes in.
In order to push your contacts to buy whatever it is you’re selling, you’ve got to educate them. You’ve got to put out content that they’ll engage with. You’ve got to give them the opportunity to learn more about their problem and the obvious solution (your product/service).
And you’ve got to give them all that over time.
See, the average customer takes about 8 touchpoints in order to convert on an offer.
That means before they hit that buy button, for example, they’ll likely first need to:
- See an ad for your business
- Visit your website
- Check out your blog
- Download a free resource
- Learn more about you through emails
- See your product/service in action
- Read case studies
- Receive a limited time offer
In fact, a 2019 study from Blue Corona found that 4 out of 5 B2B buyers viewed at least 5 pieces of content throughout the purchasing process. And on top of that, 50% of them viewed more than 8 pieces.

Blue Corona also found that about 62% of B2B buyers made their purchasing decision based on online content alone.
The lesson here is people need time to decide to partner with you. And they need time to learn about what you do and what you’re selling.
So build your marketing strategy around that fact.
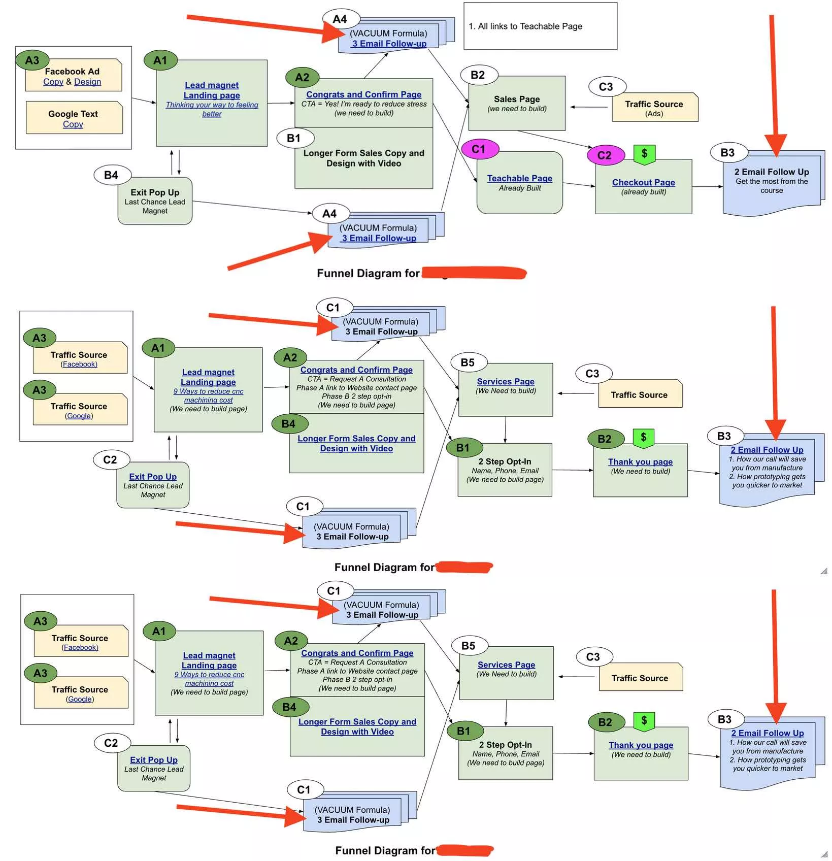
It’s why we always include nurturing elements in each of the marketing plans we create for our clients.
See? (Here are a few funnels we’ve mapped out for our clients)

The more you can keep interacting with your leads over time, the more you’ll be able to educate them and build trust. And that means they’ll be more likely to convert on your offer at some point.
Tips for Converting Leads Over Time
- Invest Heavily Into Email Marketing – Have you heard? The ROI on email marketing can be as high as 4,400% according to Campaign Monitor. That’s because it requires little investment and can bring in huge returns.
In your email nurture campaigns, try to include a variety of resources your prospects can check out.
Blogs, ebooks, in-depth guides, videos—as long as you’re keeping the relationship going, you’re going to be increasing the likelihood that they’ll buy from you each time you reach out.
- Vary Up Your Content – In your nurturing campaigns, try to avoid sending out the same type of content in each email.
True, keeping your email list subscribers updated on your latest blog post is a good start. It’s what we do for our subscribers 4 times a week (see below).

But you should also point them to case studies, new checklists, valuable tools, and other resources every now and then.
This appeals to the Law of Range—a powerful conversion principle to include in your marketing strategy to improve your conversion rate (more on that in a bit).
Step #2 to Improving Your Conversion Rate: Double, Triple, and Quadruple-Down on Hyperpersonalization
Ask any marketer out there: personalization, nay, hyperpersonalization is key to better engagement, more fruitful lead nurturing, and a higher conversion rate.
In fact, Google reports that 9 out of 10 marketers attribute better personalization with stronger business performance and greater pqrofitability.

These days, personalization goes beyond just making your emails more personalized (though that’s certainly still important.
Instead, personalization now means showing personalized landing pages based on past interests, offering different deals or downloads on a pop-up, following up on abandoned carts in ecommerce funnels, and much more.
And as behavior tracking becomes more widespread and accepted, personalization on the web is only going to get more focused.
Part of it is that personalization helps your customers feel like a real person rather than just some number.
And according to Instapage, about 84% of consumers think that this is key to winning their business.

But there are other benefits that come with personalization too.
For instance, a study from Gartner found that consumers believe personalization is important for helping them get a better deal (62%), saving them some time (49%), providing information they didn’t have before (46%), and more.

In that sense, then, adding more personalization to your marketing strategy is one of the best ways to improve your conversion rate and get it one step closer to 100%.
Tips to Adding More Personalization to Your Marketing
- Use Cookies to Get Smart – I’ve talked about smart sales funnels before. And implementing one for your website is a surefire way to increase your conversions. A smart sales funnel is basically one that uses cookies to recognize returning users.
For instance, I once highlighted Brennan Dunn’s smart sales funnel.
This funnel was set up in such a way that new users would see a pop-up bar advertising his free online course. But people who had already registered for it would see a paid offer, like a $50 webinar.
Since the website “remembered” users, they were able to better personalize their experience.

- Call Out Your User’s Behaviors – This one can be used in conjunction with the tip above. But on the whole, it’s a much more direct approach.
Instead of just sliding an offer in front of your visitors that they think they’ll like, try blatantly pointing out behaviors they took.
This tactic is great for email marketing. If, for instance, someone downloads your guide, try a subject line like “Since You Liked Our Guide, We Know You’ll Love…”. This is also great for abandoned carts.
Emails reminding users of what they left behind have a staggering open rate of 45% and can lead to 69% more sales according to Omnisend.

Step #3 to Improving Your Conversion Rate: Offer a Wide Range of Products, Services, & Engagement Options
In general, the more options you can provide for your prospects, the more likely they will be to convert on your offer.
This is what’s known as the Law of Range, one of the 11 Laws of Sales Funnel Physics.
And when you implement it into your marketing strategy, you’re bound to see your conversion rates inch ever closer to 100%.
The reason this law works is two-fold.
First, people love choices. They love being able to customize what it is they’re buying so that it’s suited to their needs and their wants.
But beyond that, more choices also makes it easier to appeal to a variety of prospects.
In fact, it’s why we offer 4 different monthly packages: because we want to be able to meet the needs of any growing business or agency.

Now, let’s take a look at the Law of Range in action with an example from our Proven Sales Conversion Pack—a collection of 313 conversion optimization case studies.
Now, one example in particular focused on an ecommerce store for shoes.
Originally, the product pages included one main image showing the product in the color selected. Like this:

But in an effort to achieve even higher conversion rates, they not only expanded their color options (appealing to the Law of Range), but they also actually displayed those options right on the same page.
Check out the new change.

See that?
Now, visitors were able to immediately see that they had multiple options for the color and style of this shoe.
This simple change alone led to a 14% increase in conversions for the company.
That being said, you actually don’t want to add too many options.
Though it may actually make your product/service more appealing at first, having too many options may actually hurt your conversions.
For example, Professor Russel James of Texas Tech outlines an interesting study published in the Journal of Personality & Social Psychology.
In the study, grocery store patrons were presented with jam tasting booths with different numbers of jam options.
The first booth contained 6 jams while the second contained 24.
Throughout the experiment, the booth with more jams attracted more people to stop at the display (60% vs 40%) as you can see below.

However, when it came down to a purchase decision, the booth with fewer choices was far more successful at soliciting a buying decision.
In fact, it was 10X more successful.

The takeaway here is that you should always offer your customers more choice to optimize your conversions. But be careful not to overdo it because it may have the opposite effect.
Tips to Offer a Wider Range of Options to Prospects
- Extend the Law of Range to More Than Just Your Products – You can (and should) apply the Law of Range to more than just your product/service offerings. In fact, this law can be applied to nearly every step of your marketing strategy. For instance, consider offering more variety when it comes to:
- Contact methods (email, phone, text, etc.)
- Content marketing (blogs, infographics, videos, podcasts, etc.)
- Educational resources (online courses, downloadable guides, webinars, etc.)
- Social media presence (Facebook, LinkedIn, Instagram, Pinterest, etc.)
- Advertising channels (social media, search engine, ad networks, etc.)
- Base Options on Feedback – Be sure to base your expanded options on feedback from your customers. Because in the end, customer feedback is often the absolute best source for ideas on how to improve your business.
In fact, we modeled our own monthly packages on user feedback asking for more marketing strategy options. It’s why our higher tiered packages like Supreme and Ultimate come with Performance Checkups with our Digital Marketing Strategists.

Step #4 to Improving Your Conversion Rate: Be Persistent With Your Retargeting (You Want to Drive Buying Decisions!)
Leads are going to fall out of your marketing funnel.
It’s just the way things go.
Even the most airtight funnel is going to involve leads dropping out at one stage or another.
The question you should be answering, then, isn’t how can you fully prevent leads from leaving. It should be how can you bring them back in?
That’s where retargeting comes in.
Retargeting (for those of you who don’t know) is using marketing strategies to pinpoint people who have dropped out of your funnel and bringing them back in.
We at Growbo use retargeting strategies all the time. For example, here’s one of our retargeting ads that display to previous website visitors.

Now, does retargeting actually work?
Hell yes it does. And the numbers prove it.
Let’s look at some jaw-dropping statistics from Invesp about retargeting and how implementing retargeting strategies can help skyrocket your conversion rate to 100%.
- Nearly half of search engine marketing professionals believe that retargeting is the #1 most underused online marketing technology.
- A retargeting ad is about 10X more likely to be clicked than a typical display ad.
- Website visitors brought in through retargeting are 70% more likely to convert than normal visitors.
- 26% of customers will return to a site because of retargeting strategies.
The most well-known retargeting strategy is retargeting ads that look a little something like this.

Users come to your site, they look around a bit, and then they are hit with ads for your site while browsing around elsewhere on the internet.
And since they are already “warmed up” to who you are and what you offer, they’re more likely to return to your site compared to typical display ads.
Another retargeting strategy is the cart abandonment emails that I mentioned earlier.
Cart abandonment, by the way, occurs at a rate of nearly 70%. And tackling that problem in particular can lead to massive jumps in your conversion rate.
And finally, you can also use retargeting emails to reach out to prospects who may have opted in for your free offer (like a lead magnet) but who have yet to convert on your core offer.
As with most strategies, you shouldn’t ever just stick to a single type of retargeting strategy either.
Instead, try to use a variety in order to optimize your conversion rates and boost them even higher.
Tips to Beef Up Your Retargeting Efforts
- Don’t Forget to Retarget Existing Customers – You may be tempted to only focus on people who haven’t bought from you. And okay, if you want to achieve a 100% conversion rate, that’s who you should be focusing on.
But if you want to earn more from your retargeting efforts, try retargeting past customers by upselling too. See, upselling past customers is one of the most efficient ways of increasing your revenue.
In fact, Price Intelligently found that a 1% increase in monetization of current customers (by upselling, for instance) is associated with a 12.7% impact on your bottom line. And that’s nearly 2X as much as customer retention and 4X as much as customer acquisition.

- Re Engage Lukewarm Leads With a New Offer – When you’re retargeting, don’t just stick with the same old approach. It’s obvious your prospect isn’t converting with that approach. So switch it up.
Try reengaging that prospect with a new offer like a 30% discount or free shipping. Or if you’re trying to find new ways to nurture leads, give a new lead magnet a shot.
In fact, that’s one of the elements of our Ultimate Sales Funnel Template (Advanced) pictured below.
With a new lead magnet, you can spark up new interest in cold leads, bring them back into your marketing funnel, and eventually turn them into another satisfied customer.

Step #5 to Improving Your Conversion Rate: Leverage the Power of Referrals, Affiliates, & Content Distributors
Last but certainly not least, if you want to get closer to that perfect conversion rate of 100%, you may have to “cheat” a bit by changing what you consider to be a conversion.
For example, there are other ways you can use prospects to your advantage other than turning them into customers.
Below are a few other ways you can also use them to boost your business.
Sources of Referrals
In the marketing world, referrals are worth their weight in gold.
While revenue growth from a referral program may be slow at first, it will soon start growing exponentially, as in the graph below.

Here’s why referral business is so powerful.
- 92% of consumers trust referrals from people they know.
- People are 4X more likely to buy when referred by a friend.
- Customers referred by a friend have a 16% higher lifetime value.
Plus, according to Frontspin, referral business is 70% easier to close.

Now, if you can harness that power to attract people that aren’t converting on your offer, you can tap into their entire network of contacts to benefit your own business.
For instance, if you’re selling a hair growth product, you typically won’t be able to convert someone who isn’t having a problem with hair loss (or isn’t worried about it).
However, if that same person sees your ads calling out friends of people with a hair loss problem (“Do you know someone who is losing their hair?”), they may just tell their friend about your product.
Affiliate Members
Affiliate marketing is a powerful force in the world today.
In fact, according to Awin Marketing, affiliate marketing accounts for a whopping 16% of all online sales.
Wow, right?
On top of that, affiliate marketing spending is growing at a rate of 10% every year according to eMarketer.
And by 2022, Statista shows that it’s expected to be an $8.2 billion industry.

So if you want to grab a piece of this industry, you should consider creating your own affiliate program.
Now, this of course won’t be possible for a lot of different businesses out there. But it’s ripe for the picking for SaaS businesses and certain physical products.
In any case, if you want to get started, look into finding trusted authorities that conduct in-depth product reviews. These are great sources for new traffic and warm leads.
Content Distributors
Last but not least, if a prospect isn’t going to buy your product, then you can at least use them as a way to establish yourself as an authority in your field. And you can even “borrow” their audience too.
For example, if you put out an in-depth article or blog post on a topic, you can actually leverage the distribution of other blogs to increase your own traffic.
Just send them a quick email asking them to include a link to your content.
Now, the trick here is offering relevant and valuable content.
Try to find articles where your content would actually seem to fit right in. Otherwise, the author will likely just say no (or outright ignore you).
You can also try guest blogging (a solid way to build up your email list too).
In the end, someone who won’t ever convert on your product idea can actually turn out to be a great source for new traffic.
Conclusion
Want to delegate all your marketing and funnel work done—without the headaches of hiring? Download our free guide: 33 Marketing Projects You Can Delegate to Growbo and discover how to save 100+ hours a month, grow faster, and scale without the overhead.
So there it is!
Your 5-point formula for achieving that oh-so-lofty goal of a 100% conversion rate.
- Assume Every Conversion Takes TIME
- Double, Triple, or Quadruple-Down on Hyperpersonalization
- Offer a Wide Range of Products, Services, & Engagement Options
- Be Persistent With Your Retargeting (to the Point of Annoying)
- Leverage the Power of Referrals, Affiliates, & Content Distributors
Okay, so in all likelihood, even if you follow the steps above, you may not be able to convert all of the visitors who land on your website.
Because honestly, that’s a pretty impossible goal.
But, if you follow these steps, you’re bound to get some pretty dramatic conversion rate optimization results.
Now tell me, which of these steps are you going to try out first? Have you seen any results with implementing them in your own business? Do you have any other tips for getting closer to a 100% conversion rate?
Let me know in the comments below.
Keep Growin’, stay focused.
